2022年顺德区小学一年级户籍生网上报名操作流程

一、报名方式
家长可通过电脑端和手机端进行报名。
(一)电脑端报名(建议使用谷歌浏览器),报名网址:http://zs.sdedu.net
(二)手机端报名:请通过微信关注公众号“顺德教育”,点击“教育服务”,再选择“小学一年级户籍生报名”进行报名。
家长在报名前,请根据招生文件的学区划分,对照自己孩子的户口所在地,明确报名学校,以免影响录取。家长们需要预先把相关的证件进行拍照,存放在手机或电脑上便于报名上传,需上传照片的项目有:孩子户口本首页、孩子和父母户口本个人页,父母身份证,孩子出生证,其中报读校为西山小学、本原小学、顺峰小学、世纪小学还需上传户口所在地址的房产证。
二、家长登录报名系统
(一)【入口选择】:点击左侧“小学一年级户籍生报名”报名入口(图1),按居住地地址选择所属镇街道(图2)。


(二)【登录页面】:选择镇街后进入公办小一报名系统首页。首页分为已报名和未报名两大部分。
1、【首次报名登录】:点击图3的绿色箭头“立即报名”进行报名登记。

2、【输入新生信息】:查阅报名须知后,输入“新生姓名”、“身份证号码”,“新生出生年月”会根据身份证件号码自动生成,无需手动输入,以上信息确认无误后点击下方“开始报名”按钮,(图4)。

3、【已报名登录】:报名期间,已报名的新生需要查看报名详情或更改资料的,家长可以通过页面上的“已报名登录”,进行查看详情或修改内容,在图3页面,输入新生证件号,输入密码及验证码,点击“已报名登录”。
三、详细报名流程
(一)【基本信息】:家长按实际情况要求填写相关信息,“新生户口所在地”、“性别”、“新生身份证件类型”、“新生身份证件号码”、“出生日期”,系统根据家长登录页的填写内容自动生成,不能修改,如有误请点击右上角“退出登录”重新报名。
操作步骤:
1、如实填写新生基本信息,基本信息填写完毕后,点击“下一步”。注:显示的志愿数量因学区划分而不同,具体以系统页面为准。(图5)

(二)【监护人信息】:家长填写监护人信息,包括新生与监护人关系、监护人详细资料等。
操作步骤:
1、选择监护人与新生是否单亲监护(图6),如单亲则选“是”,只需填写监护人一的信息即可。监护人信息填写完毕后,点击“下一步”。

2、监护人联系电话,填写11位的手机号码,请保持手机号码畅通,图7。

3、如果不是单亲,是否单亲监护选“否”,继续填写监护人二的相关信息,操作方法同监护人一。
(三)【证件采集】:根据要求上传证件,上传完毕后,点击“提交”。注:上传的证件要求清晰,只能上传"jpg,jpeg,png,gif"类型的图片。
1、家长点击蓝底“点击上传证件”,再点击“点击上传附件”按钮或直接拖动附件至此页面(图8);

2、证件上传或拖动至页面后,点击继续添加或“开始上传”(图9);

3、上传成功会显示在下方,点击照片名称可查看证件,错号(×)可删除证件;
4、证件上传全部上传完成后点击“提交”。(图10)

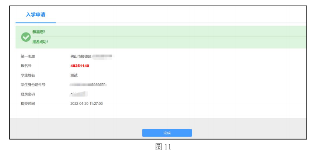
提交后,系统自动产生报名号及登录密码,请注意留存(图11)。点击“完成”按钮。系统自动跳转进入报名信息表格页面。

四、报名系统的其他功能保存成功后返回报名完成界面(图12),系统还包括了“报名信息”、“结果查询”,可以分别点击进入进行资料、证件修改和打印报名表。

(一)【报名信息】:可重新进入,在网上报名开放时间内进行新生信息的修改,开放时间过后只能进行录入信息的查询。
1.修改资料:返回基本信息、监护人信息、证件采集页面,修改完成后点击“提交”。无修改点击“返回”(图13)。
2.导出报名表:导出报名表格到自定义文件后可以打印(图14)。
3.证件采集:返回证件采集页面,操作参考图8、图9、图10。


(二)【结果查询】:家长可在规定时间内登录系统可查看新生的录取结果(图15)。

(三)【其他功能】
1、【退出登录】:为确保报名信息保密,请报名完成后按右上角“退出登录”(图16)。

2、【修改密码】:报名完成后系统即生成密码,如要修改密码,请点击页面右上方修改密码进行密码更改并按保存(图17—图19)。
注意:为了保障您和您孩子的信息,若修改密码,请把密码修改为有大写字母、小写字母和数字组合的密码,并务必把密码保存好。


3、【忘记密码】:家长可通过报名系统报名页面上的“忘记密码”按钮进行密码重设,如图20。

输入新身份证号及监护人手机号码、图片验证码,点击“点击发送验证码”按钮(图21)。

把获取的“短信验证码”录入,最后点击“修改密码”,即可完成重置密码,如图22。

